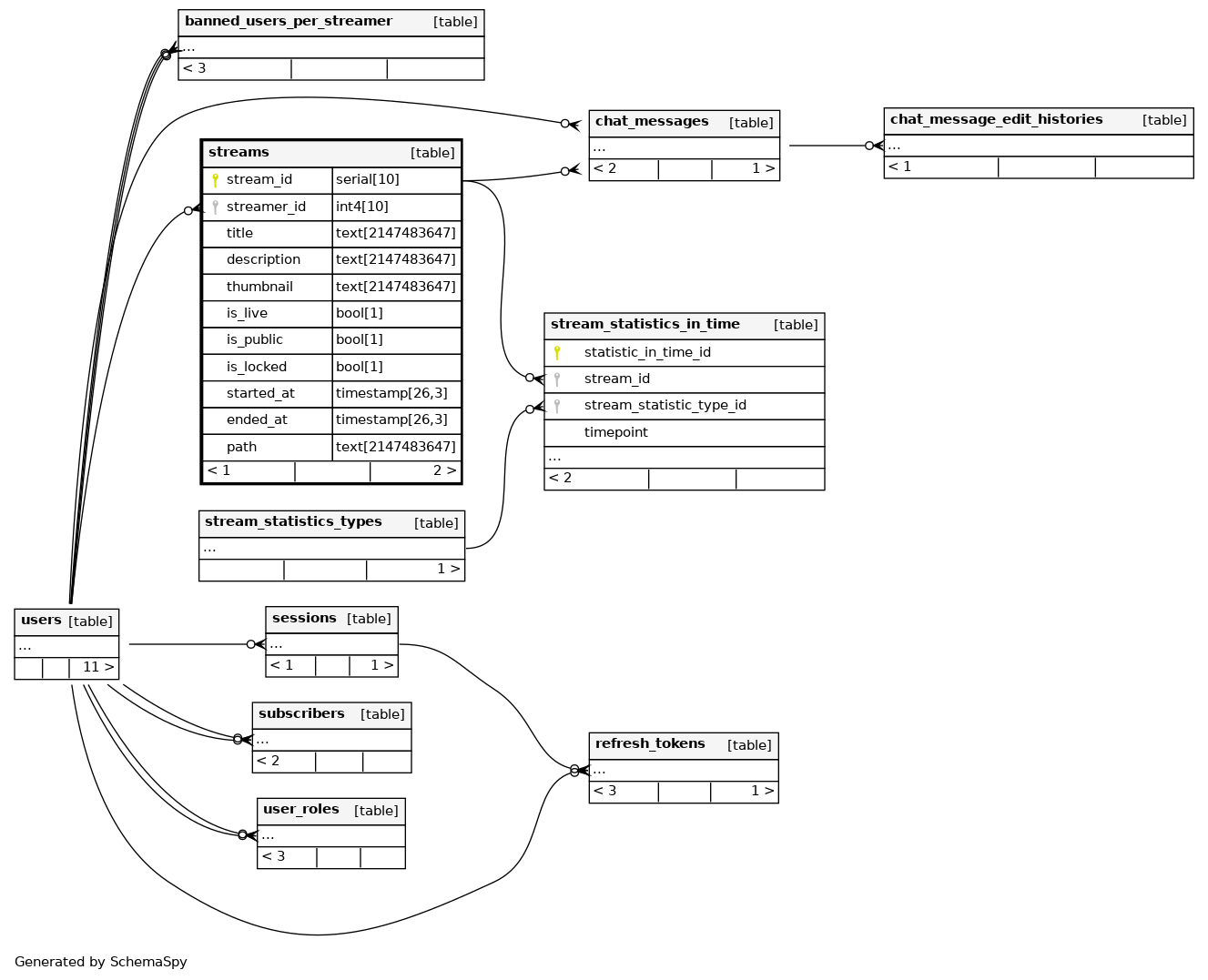
Columns
| Column | Type | Size | Nulls | Auto | Default | Children | Parents | Comments | ||||||
|---|---|---|---|---|---|---|---|---|---|---|---|---|---|---|
| stream_id | serial | 10 | √ | nextval('streams_stream_id_seq'::regclass) |
|
|
||||||||
| streamer_id | int4 | 10 | null |
|
|
|||||||||
| title | text | 2147483647 | 'Untitled Stream'::text |
|
|
|||||||||
| description | text | 2147483647 | 'No description provided'::text |
|
|
|||||||||
| thumbnail | text | 2147483647 | ''::text |
|
|
|||||||||
| is_live | bool | 1 | false |
|
|
|||||||||
| is_public | bool | 1 | false |
|
|
|||||||||
| is_locked | bool | 1 | false |
|
|
|||||||||
| started_at | timestamp | 26,3 | CURRENT_TIMESTAMP |
|
|
|||||||||
| ended_at | timestamp | 26,3 | √ | null |
|
|
||||||||
| path | text | 2147483647 | √ | null |
|
|
Indexes
| Constraint Name | Type | Sort | Column(s) |
|---|---|---|---|
| streams_pkey | Primary key | Asc | stream_id |
| streams_is_live_started_at_idx | Performance | Asc/Asc | is_live + started_at |
| streams_streamer_id_idx | Performance | Asc | streamer_id |

